Neu Prozessleitsystem in Ningbo, Zhejiang, China
Neu
Doubleclick to zoom in
Weitere Fotos
und Informationen erhalten Sie auf Anfrage
Spezifikationen
- Zustand
- neu
- Kategorie
- Lebensmitteltechnik in China
- Subkategorie
- Industrielle bierausrüstung
- Subkategorie 2
- Automatisierung und informationstechnik
- Inserat-ID
- 86431535
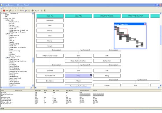
Beschreibung
Prozessleitsystem
Entsprechend den speziellen Anforderungen des Bierbrauprozesses und den Vorteilen ausländischer fortschrittlicher Steuerungssysteme hat Lehui unabhängig voneinander ein vollautomatisches Prozesssteuerungs- und Informationsmanagementsystem brewtech im Einklang mit isa-s88 Standard entwickelt. Unter ihnen kann die leistungsstarke grafische Formelfunktion Benutzern helfen, schnell neue Produkte zu entwickeln und die Marktchance zu ergreifen; Die detaillierte Berichtsfunktion kann Benutzern helfen, die Rückverfolgbarkeit der Produktqualität zu realisieren. Das System wurde erfolgreich auf viele Brauunternehmen im In- und Ausland angewendet, wie Pearl River, China Resources Schneeflocke, Heineken, Budweiser InBev und so weiter.





